feat(config): 添加服务器调试模式配置和塔配置重构 - 在ServerList结构体中添加IsDebug字段用于调试模式标识 - 修改GetServerInfoList函数增加isdebug参数支持 - 移除硬编码的rpcaddr本地地址配置 - 重构塔配置模型,将tower_500和tower_600合并到tower_110
Lockfree
如果想使用低于go1.18版本则可以引入tag:1.0.9或branch:below-version1.18
通过条件编译支持386平台,但性能测试发现比较差,因此不建议使用
1. 简介
1.1. 为什么要写Lockfree
在go语言中一般都是使用chan作为消息传递的队列,但在实际高并发的环境下使用发现chan存在严重的性能问题,其直接表现就是将对象放入到chan中时会特别耗时, 即使chan的容量尚未打满,在严重时甚至会产生几百ms还无法放入到chan中的情况。
1.2. chan基本原理
1.2.1. chan基本结构
chan关键字在编译阶段会被编译为runtime.hchan结构,它的结构如下所示:
其中sudog是一个比较常见的结构,是对goroutine的一个封装,它的主要结构:
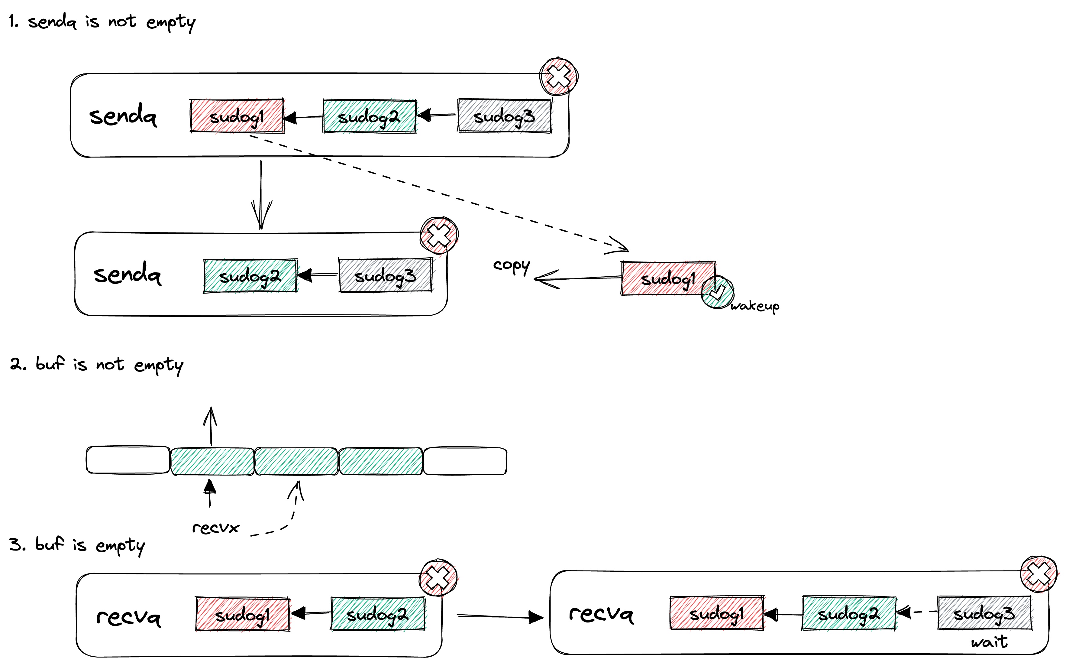
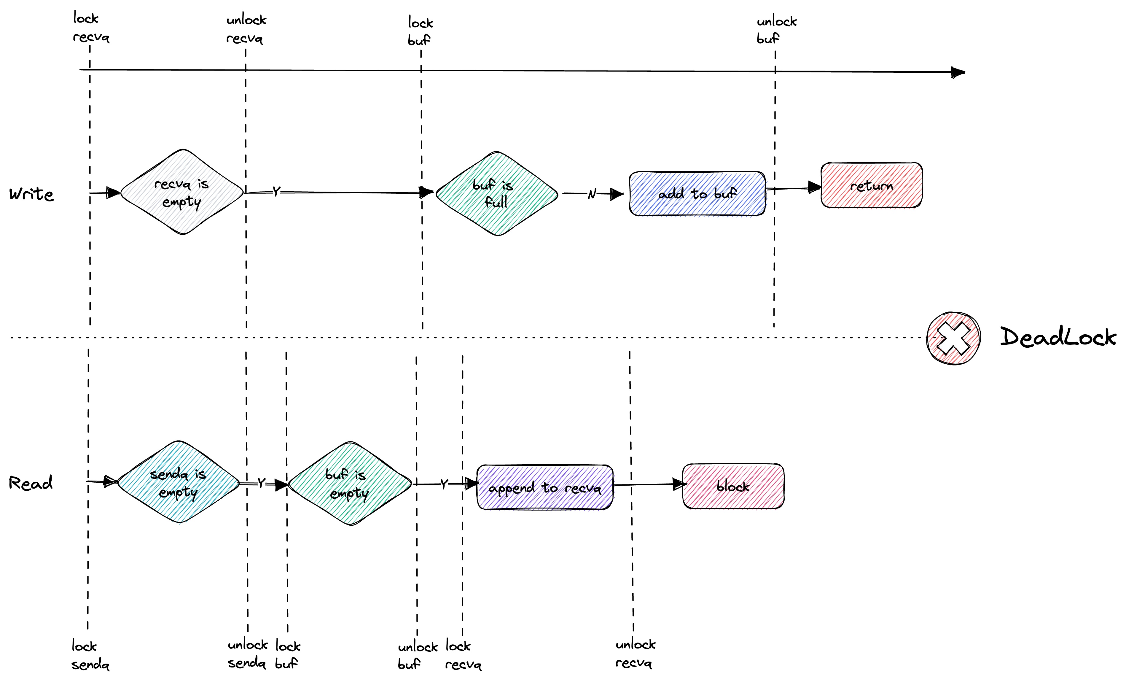
1.2.2. chan写入流程
1.2.3. chan读取流程
1.3. 锁
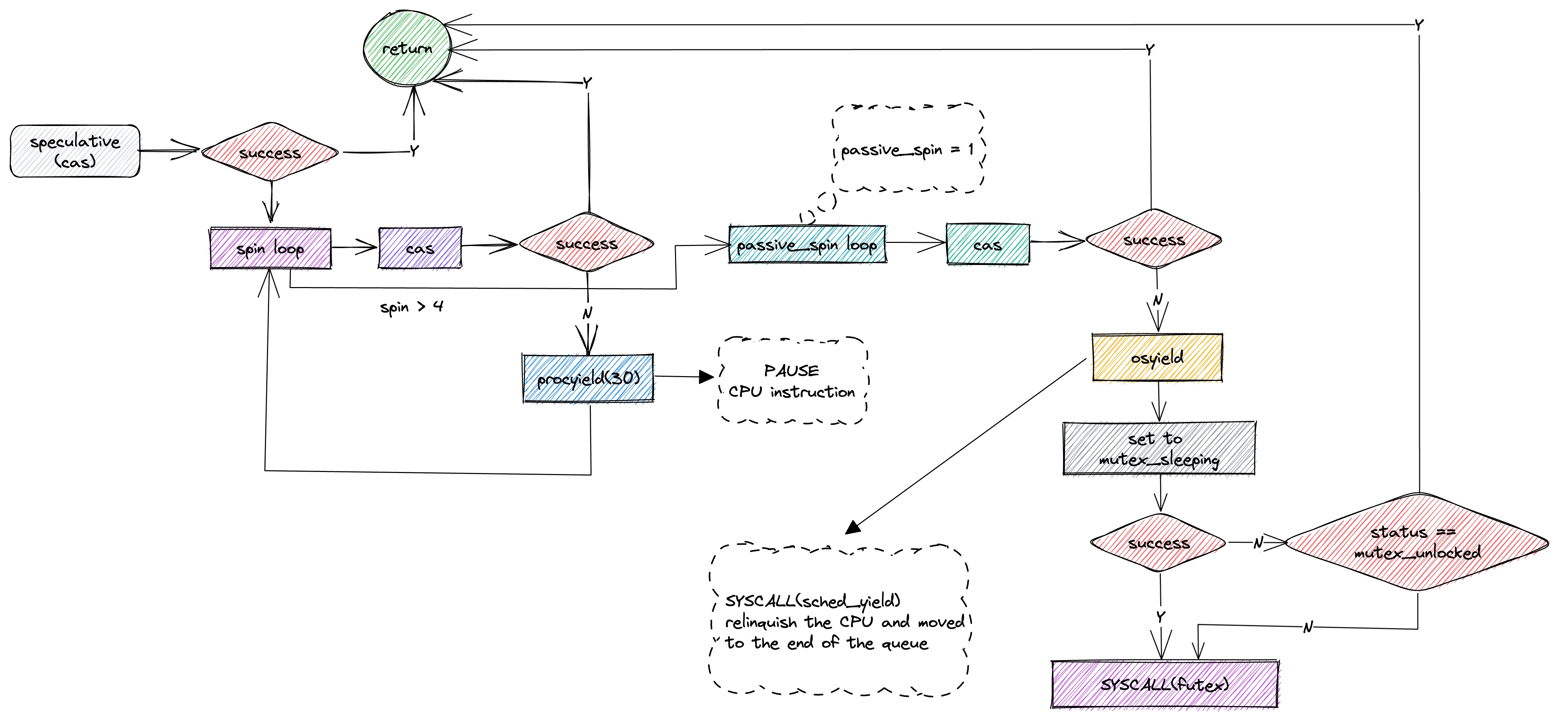
1.3.1. runtime.mutex
chan结构中包含了一个lock字段:lock mutex。
这个lock看名字就知道是一个锁,当然它不是我们业务中经常使用的sync.Mutex,而是一个runtime.mutex。
这个锁是一个互斥锁,在linux系统中它的实现是futex,在没有竞争的情况下,会退化成为一个自旋操作,速度非常快,但是当竞争比较大时,它就会在内核中休眠。
当竞争非常大时,对于chan而言其整体大部分时间是出于系统调用上,所以性能下降非常明显。
1.3.2. sync.Mutex
而sync.Mutex包中的设计原理如下图:
2. Lockfree基本原理
2.1. 模块及流程
在最新的设计中已经删除了available模块,转而使用ringBuffer中的对象(e)中的c(游标)标识写入状态。
2.2. 优化点
1) 无锁实现
内部所有操作都是通过原子变量(atomic)来操作,唯一有可能使用锁的地方,是提供给用户在RingBuffer为空时的等待策略,用户可选择使用chan阻塞
2) 单一消费协程
屏蔽掉消费端读操作竞争带来的性能损耗
3) 写不等待原则
符合写入快的初衷,当无法写入时会持续通过自旋和任务调度的方式处理,一方面尽量加快写入效率,另一方面则是防止占用太多CPU资源
4) 泛型加速
引入泛型,泛型与interface有很明显的区别,泛型是在编译阶段确定类型,这样可有效降低在运行时进行类型转换的耗时
5) 一次性内存分配
环状结构Ringbuffer实现对象的传递,通过确定大小的切片实现,只需要分配一次内存,不会涉及扩容等操作,可有效提高处理的性能
6) 运算加速
RingBuffer的容量为2的n次方,通过与运算来代替取余运算,提高性能
7) 并行位图
用原子位运算实现位图并行操作,在尽量不影响性能的条件下,降低内存消耗
并行位图的思路实现历程:
8) 缓存行填充
根据CPU高速缓存的特点,通过填充缓存行方式屏蔽掉伪共享问题。
缓存行填充应该是一个比较常见的问题,它的本质是因为CPU比较快,而内存比较慢,所以增加了高速缓存来处理:
在两个Core共享同一个L3的情况下,如果同时进行修改,就会出现竞争关系(会涉及到缓存一致性协议:MESI):
在Lockfree中有两个地方用到了填充:
最新版本中只保留了cursor中的填充,在e中使用了游标。
9) Pointer替代切片
屏蔽掉切片操作必须要进行越界判断的逻辑,生成更高效机器码。
2.3. 核心模块
ringBuffer
具体对象的存放区域,通过数组(定长切片)实现环状数据结构,其中的数据对象是具体的结构体而非指针,这样可以一次性进行内存申请。
stateDescriptor
注:最新的版本已将该对象删除,通过ringBuffer中e中的游标来描述状态。这样更充分利用了内存,降低了消耗。
状态描述符,定义了对应位置的数据状态,是可读还是可写。提供了三种方式:
-
- 基于Uint32的切片:每个Uint32值描述一个位置,性能最高,但内存消耗最大;
-
- 基于Bitmap:每个bit描述一个位置,性能最低,但内存消耗最小;
-
- 基于Uint8的切片:每个Uint8值描述一个位置,性能适中,消耗也适中,最推荐的方式。
sequencer
序号产生器,维护读和写两个状态,写状态具体由内部游标(cursor)维护,读取状态由自身维护,一个uint64变量维护。它的核心方法是next(),用于获取下个可以写入的游标。
Producer
生产者,核心方法是Write,通过调用Write方法可以将对象写入到队列中。支持多个g并发操作,保证加入时处理的效率。
consumer
消费者,这个消费者只会有一个g操作,这样处理的好处是可以不涉及并发操作,其内部不会涉及到任何锁,对于实际的并发操作由该g进行分配。
blockStrategy
阻塞策略,该策略用于buf中长时间没有数据时,消费者阻塞设计。它有两个方法:block()和release()。前者用于消费者阻塞,后者用于释放。 系统提供了多种方式,不同的方式CPU资源占用和性能会有差别:
-
- SchedBlockStrategy:调用runtime.Gosched()进行调度block,不需要release,为推荐方式;
-
- SleepBlockStrategy:调用time.Sleep(x)进行block,可自定义休眠时间,不需要release,为推荐方式;
-
- ProcYieldBlockStrategy:调用CPU空跑指令,可自定义空跑的指令数量,不需要release;
-
- OSYieldBlockStrategy:操作系统会将对应M调度出去,等时间片重新分配后可执行,不需要release;
-
- ChanBlockStrategy:chan阻塞策略,需要release,为推荐方式;
-
- CanditionBlockStrategy:candition阻塞策略,需要release,为推荐方式;
其中1/2/5/6为推荐方式,如果性能要求比较高,则优先考虑2和1,否则建议试用5和6。
EventHandler
事件处理器接口,整个项目中唯一需要用户实现的接口,该接口描述消费端收到消息时该如何处理,它使用泛型,通过编译阶段确定事件类型,提高性能。
3. 使用方式
3.1. 导入模块
可使用 go get github.com/bruceshao/lockfree 获取最新版本
3.2. 代码调用
为了提升性能,Lockfree支持go版本1.18及以上,以便于支持泛型,Lockfree使用非常简单:
package main
import (
"fmt"
"sync"
"sync/atomic"
"time"
"github.com/bruceshao/lockfree"
)
var (
goSize = 10000
sizePerGo = 10000
total = goSize * sizePerGo
)
func main() {
// lockfree计时
now := time.Now()
// 创建事件处理器
handler := &eventHandler[uint64]{
signal: make(chan struct{}, 0),
now: now,
}
// 创建消费端串行处理的Lockfree
lf := lockfree.NewLockfree[uint64](
1024*1024,
handler,
lockfree.NewSleepBlockStrategy(time.Millisecond),
)
// 启动Lockfree
if err := lf.Start(); err != nil {
panic(err)
}
// 获取生产者对象
producer := lf.Producer()
// 并发写入
var wg sync.WaitGroup
wg.Add(goSize)
for i := 0; i < goSize; i++ {
go func(start int) {
for j := 0; j < sizePerGo; j++ {
err := producer.Write(uint64(start*sizePerGo + j + 1))
if err != nil {
panic(err)
}
}
wg.Done()
}(i)
}
// wait for producer
wg.Wait()
fmt.Printf("producer has been writed, write count: %v, time cost: %v \n", total, time.Since(now).String())
// wait for consumer
handler.wait()
// 关闭Lockfree
lf.Close()
}
type eventHandler[T uint64] struct {
signal chan struct{}
gcounter uint64
now time.Time
}
func (h *eventHandler[T]) OnEvent(v uint64) {
cur := atomic.AddUint64(&h.gcounter, 1)
if cur == uint64(total) {
fmt.Printf("eventHandler has been consumed already, read count: %v, time cose: %v\n", total, time.Since(h.now))
close(h.signal)
return
}
if cur%10000000 == 0 {
fmt.Printf("eventHandler consume %v\n", cur)
}
}
func (h *eventHandler[T]) wait() {
<-h.signal
}
4. 性能对比
4.1. 简述
在实际测试中发现,如果lockfree和chan同时跑的话会有一些影响,lockfree的表现基本是正常的,和chan同时跑的时候性能基本是下降的。 但chan比较奇怪,和lockfree一起跑的时候性能比chan自身跑性能还高。目前正在排查此问题,但不影响使用。
main包下提供了测试的程序,可自行进行性能测试(假设编译后的二进制为lockfree):
- 1)单独测试lockfree:./lockfree lockfree [time],加入time会有时间分布;
- 2)单独测试chan:./lockfree chan [time],加入time会有时间分布;
- 3)合并测试lockfree和chan:./lockfree [all] [time],使用time时,前面必须加all参数,只进行测试,不关注时间分布的话,可直接调用./lockfree;
为描述性能,除了时间外,定义了QR(Quick Ratio,快速率)的指标,该指标描述的是写入时间在1微秒以内的操作占所有操作的比值。 自然的,QR越大,性能越高。
4.2. 软硬件测试环境
CPU信息如下(4 * 2.5GHz):
[root@VM]# lscpu
Architecture: x86_64
CPU op-mode(s): 32-bit, 64-bit
Byte Order: Little Endian
CPU(s): 4
On-line CPU(s) list: 0-3
Thread(s) per core: 1
Core(s) per socket: 4
Socket(s): 1
NUMA node(s): 1
Vendor ID: GenuineIntel
CPU family: 6
Model: 94
Model name: Intel(R) Xeon(R) Gold 6133 CPU @ 2.50GHz
Stepping: 3
CPU MHz: 2494.120
BogoMIPS: 4988.24
Hypervisor vendor: KVM
Virtualization type: full
L1d cache: 32K
L1i cache: 32K
L2 cache: 4096K
L3 cache: 28160K
NUMA node0 CPU(s): 0-3
内存信息(8G):
[root@VM]# free -m
total used free shared buff/cache available
Mem: 7779 405 6800 116 573 7216
Swap: 0 0 0
操作系统(centos 7.2):
[root@VM]# cat /etc/centos-release
CentOS Linux release 7.2 (Final)
[root@VM]# uname -a
Linux VM-219-157-centos 3.10.107-1-tlinux2_kvm_guest-0056 #1 SMP Wed Dec 29 14:35:09 CST 2021 x86_64 x86_64 x86_64 GNU/Linux
云厂商:腾讯云。
4.3. 写入性能对比
设定buffer大小为1024 * 1024,无论是lockfree还是chan都是如此设置。其写入的时间对比如下:
其中 100 * 10000表示有100个goroutine,每个goroutine写入10000次,其他的依次类推。
all(lockfree/chan)表示在lockfree和chan同时跑的情况下,其分别的时间占比情况。
| 类型 | 100 * 10000 | 500 * 10000 | 1000 * 10000 | 5000 * 10000 | 10000 * 10000 |
|---|---|---|---|---|---|
| lockfree | 67ms | 306ms | 676ms | 3779ms | 7703ms |
| chan | 116ms | 1991ms | 4709ms | 26897ms | 58509ms |
| all(lockfree) | 49ms | 414ms | 976ms | 5038ms | 10946ms |
| all(chan) | 83ms | 859ms | 3029ms | 19228ms | 40473ms |
4.4. QR分布
快速率的分布情况如下所示:
| 类型 | 100 * 10000 | 500 * 10000 | 1000 * 10000 | 5000 * 10000 | 10000 * 10000 |
|---|---|---|---|---|---|
| lockfree | 99.23 | 99.78 | 99.81 | 99.49 | 98.99 |
| chan | 91.67 | 88.99 | 57.79 | 3.98 | 1.6 |
| all(lockfree) | 99.69 | 99.88 | 99.88 | 99.52 | 99.02 |
| all(chan) | 96.72 | 93.5 | 93.1 | 51.37 | 48.2 |
4.5. 结果
从上面两张表可以很明显看出如下几点:
- 1)在goroutine数量比较小时,lockfree和chan性能差别不明显;
- 2)当goroutine打到一定数量(大于1000)后,lockfree无论从时间还是QR都远远超过chan;












